文章摘要
【关 键 词】 AI工具、蛋白质-RNA、三维结构、开源模型、药物研发
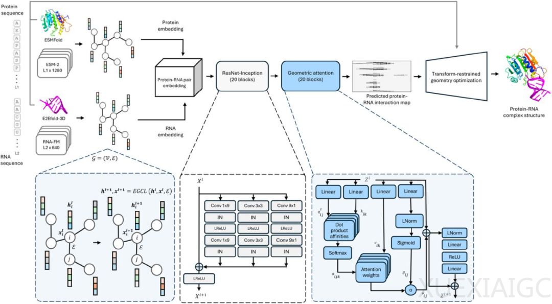
弗吉尼亚理工团队开发的ProRNA3D-single AI工具,通过单条蛋白质和RNA序列即可预测两者的三维复合结构,在蛋白质-RNA互作预测领域实现了对AlphaFold 3等现有工具的超越。这项突破性成果发表于《细胞系统》期刊,其核心价值在于解决了传统方法依赖多重序列比对(MSA)的局限——当前主流工具的预测准确率因MSA数据稀疏而严重受限,AlphaFold 3的互作界面准确分仅39.4,而ProRNA3D-single在进化信息稀缺场景下仍保持稳定性能。
技术实现上,该工具创新性地融合了两个生物语言模型:Meta AI的ESM-2蛋白质模型和北京大学研发的RNA-FM模型。通过几何注意力层技术,系统能同时解析序列特征与三维空间约束,生成原子级精度的互作图谱。整个预测流程在单块A100显卡上约需1小时,最终输出标准PDB格式结构文件。这种方法显著提升了RNA靶向药物研发的效率,尤其在抗病毒领域,例如可精准预测新冠病毒RNA与人体蛋白的结合界面。
应用前景聚焦三大方向:抗病毒药物设计可阻断病原体复制关键环节;神经退行性疾病研究能揭示TDP-43等蛋白的异常聚集机制;肿瘤治疗则有助于识别癌基因相关的RNA-蛋白异常互作。团队特别强调该工具对RNA病毒大流行防控的潜在价值,以及其在阿尔茨海默病病理研究中的应用潜力。
尽管存在当前版本仅支持单链RNA、未考虑动态相互作用等局限,但开源策略加速了技术迭代。未来升级将涵盖多链RNA支持、动态建模整合等方向。值得注意的是,训练数据偏差问题通过技术手段已得到部分缓解,但数据库中以rRNA/tRNA为主的样本分布仍影响疾病相关复合物的预测覆盖。这项进展标志着AI在生命科学领域的深化应用,为从结构预测迈向功能干预提供了新范式。
原文和模型
【原文链接】 阅读原文 [ 2005字 | 9分钟 ]
【原文作者】 AIGC开放社区
【摘要模型】 deepseek/deepseek-v3-0324
【摘要评分】 ★★★★☆



